Ingeniería del Software II

Curso 2005/2006

Fecha Documento
5-7-2006 Enunciado de la práctica para la convocatoria de septiembre
23-6-2006 Notas en Redcampus
Ya se han puesto en Redcampus las notas de la asignatura. Los alumnos apreciarán una ligera variación respecto de la nota publicada en los tablones de anuncios, debido a un pequeño error en la fórmula de cálculo. No obstante, prácticamente todas las variaciones han supuesto una pequeña subida de la calificación final.
8-6-2006 Notas de la asignatura
Las notas de la asignatura se acaban de poner en el tablón de anuncios de 5º curso (primera planta de la ESI).
1-6-2006 Información sobre el examen
Los alumnos que no hayan seguido la asignatura mediante la evaluación continua o que, aun habiéndola seguido, la hayan suspendido, pueden optar a la realización del examen final. Éste tendrá lugar el próximo 21 de junio a las 16,00. Todos los alumnos que decidan presentarse al examen final deberán entregar las prácticas de ambos parciales. Para aprobar la asignatura mediante examen es preciso aprobar las tres partes por separado. Como requisitos adicionales, se pide:
  • Para la práctica del primer parcial, añadir un módulo que permita gestionar usuarios (hay dos roles: cajero y jefe).
  • Para la práctica del segundo parcial, añadir los siguientes comandos al lenguaje:
    1) crear código nombre precio_de_adquisición precio_de_venta tipo_de_iva cantidad_en_almacen <- Crea un producto y lo inserta en la base de datos
    2) eliminar ofertas código <- elimina todas las ofertas en las que aparezca el producto cuyo código se pasa como parámetro
Es necesario hacer una demostración del funcionamiento de las prácticas, en fecha que se determinará de común acuerdo.
15-5-2006 Material para clase de laboratorio: compartición de instancias remotas.
Se ha implementado un pequeño sistema cliente-servidor para realizar sudokus entre varias personas, compartiendo la instancia del sudoku.
Ficheros:
Si quieres jugar, basta con que te bajes el cliente y establezcas como dirección del servidor la IP 161.67.38.10
15-5-2006 El profesor Félix Óscar García realizará un experimento sobre Desarrollo Dirigido por Pruebas (DDP) el próximo jueves día 18. Puesto que DDP forma parte de los contenidos de este segundo parcial, se valorará la asistencia al experimento en la nota final de la asignatura.
Félix Óscar pasa la siguiente información:
  • Puede descargarse documentación de entrenamiento en este enlace. Les puede servir como repaso ya que los temas que incluyen las transparencias ya los saben. Se incluye algún ejemplo de JUnit. Descarga
  • Debido a que hay una presentación de una empresa el próximo jueves, los horarios son los siguientes: Jueves 18 de 10:30 a 12:15 aprox y de 13:00 a 14:30. A las 12:30 es la presentación de la empresa y durará hasta la 13:00.
  • Laboratorios: LD2, LD3, LD5 y LD8. Los alumnos de quinto se ubicarán en LD2 y LD3.
3-5-2006 El próximo martes 9 de mayo habrá un pequeño examen tipo test para los alumnos del grupo de los martes, sobre el tema titulado "Desarrollo de Sistemas Específicos" y sobre el uso de cachés. Los alumnos de los lunes harán más adelante otro examen sobre los mismos contenidos
2-5-2006 Apuntes manuscritos sobre MDA
16-3-2006 Cualquier error que pueda detectarse en los listados de notas puede comunicarse por correo electrónico, por teléfono o en horario de tutorías. En particular, ya se está revisando la nota de asistencia de todos los alumnos.
15-3-2006 En el tablón de anuncios de 5º se ha pinchado un listado con las notas actualizadas de cada alumno.
13-3-2006 Ejercicio para resolver con máquinas de estados
8-3-2006 Pequeña práctica individual sobre el patrón Builder: enunciado
8-3-2006 Trabajo sobre CVS y Eclipse de Darío Ureña y Antonio Lillo: documento y transparencias.
8-3-2006 Enunciado de la práctica del segundo parcial.
Fichero stubs.jar
14-02-2006 Conocimientos y capacidades que el alumno debería haber adquirido durante este semestre.
14-02-2006

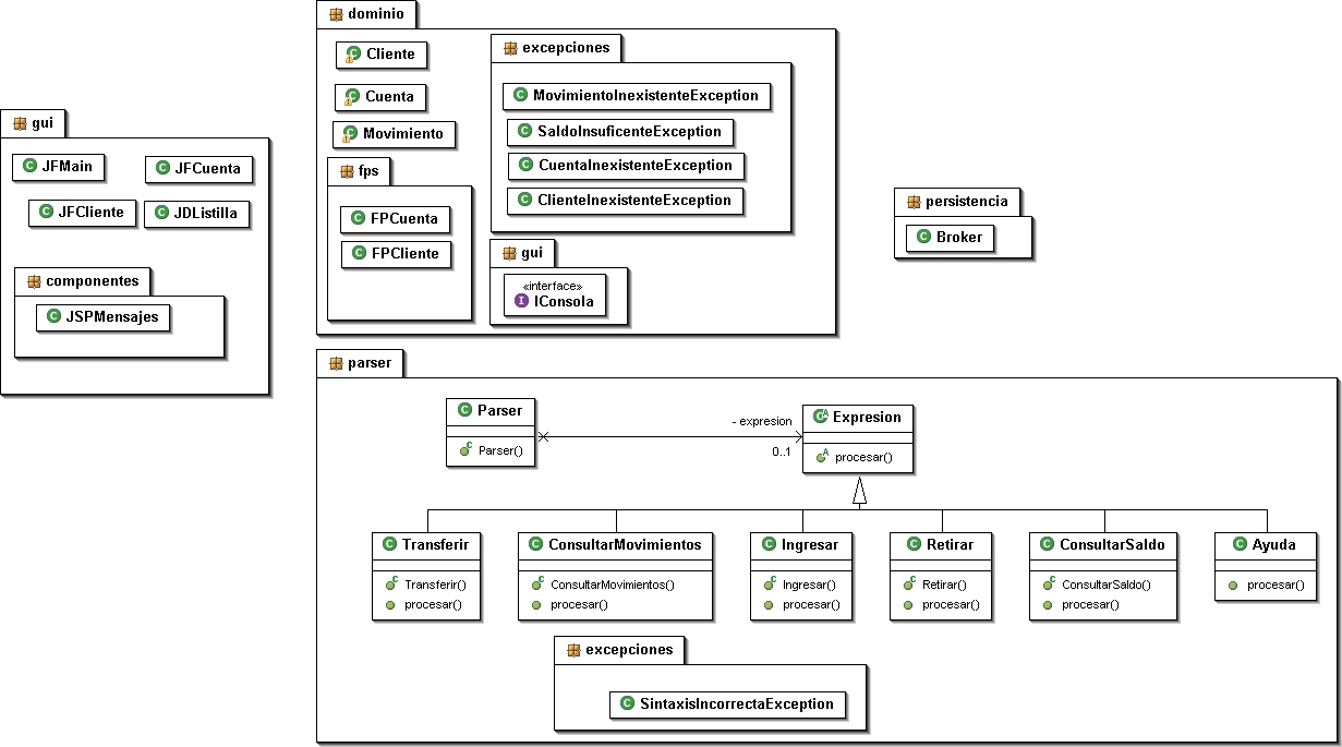
Banco con RMI y el patrón Intérprete:
- Vista general del sistema
- Documento explicativo: en pdf y en word
- Proyectos: banco central y sucursal bancaria
- Scripts para crear las dos bases de datos en SQL Server (la del banco central y la de la sucursal).

16-01-2006 Ejercicios de OCL
bancobase de datos
12-12-2005

Aviso importante: el próximo lunes 19 de diciembre, en hora de clase, se realizará un examen para todos los alumnos (los de los lunes y los de los martes).
El jueves 15 de diciembre, a las 12,30, se realizará una prueba en el laboratorio de la asignatura sobre testing. La mera participación en esta prueba supondrá 0,5 puntos que se sumarán a la nota del primer parcial. Pueden asistir los alumnos de la asignatura que lo deseen.

8-11-2005 En el foro de la intranet de la asignatura se ha publicado una lista de errores frecuentes en el ejercicio de la resolución de la fase de comienzo.
8-11-2005 Ayer, lunes día 7, se mandó como "tarea" la construcción de los diagramas de secuencia correspondientes a alguno de los casos de uso del ejercicio entregado el 7 de noviembre. Se recogerá el lunes 14.  Sólo para el grupo de los lunes.
2-11-2005 "Tarea para casa": el lunes 7 de noviembre debe entregarse la resolución de la fase de comienzo del ejercicio 1 de la colección de ejercicios. Sólo para el grupo de los lunes
24-10-2005 Propuesta de trabajo
24-10-2005 Colección de ejercicios, válidos para todo el curso
24-10-2005 El martes 25 de octubre comienzan las clases de laboratorio. En el LC2.
24-10-2005 Enunciado de la práctica del primer parcial (se trata del elemento P1 de la fórmular para calcular la nota)
17-10-2005 Test de autoevaluación del tema 2 (en la intranet)
13-10-2005 Enunciado de la práctica para la convocatoria de diciembre
10-10-2005 Intranet de la asignatura
2-10-2005 Forma de docencia y evaluación durante el curso 2005-2006
2-10-2005 Aviso importante para los alumnos que se presentarán a la convocatoria de diciembre
23-09-2005 Transparencias de la primera clase, de presentación de la asignatura (en PDF)

Página de la asignatura del año pasado